OCT-Handbuch

3. Einrichtung der Datenbank

Nach der 2. Installation "On-Premises" (des OCT-Dienstes) muss “On-Premises” nun eine Datenbank erstellt und eingerichtet werden.



1. Voraussetzungen

  • Im Kapitel 1. Systemvoraussetzungen sind alle notwendigen Voraussetzungen aufgelistet und erklärt. Für die folgende Einrichtung wird das Microsoft-SQL-Server-Management-Studio verwendet.

  • Nach dem Abschluss der 2. Installation "On-Premises" (des OCT-Dienstes) wird die OCT-Weboberfläche automatisch im Standardbrowser geöffnet. OCT ist über eine Verknüpfung auf dem Desktop erreichbar oder alternativ sollte ein Lesezeichen im Browser angelegt werden.

FQDN.png
URL mit den Einstellungen: Hostname = “W10” und Port = “5880”

2. Erzeugung einer OCT-Datenbank

Mit der Bestellung von OCT wird dem Anwender alles rund um die Einrichtung einer OCT-Datenbank, über einen Downloadlink oder direkt, als ZIP-Datei zur Verfügung gestellt:

OrdnerDateien.png
Installationsassistent & ZIP-Datei für die Datenbankeinrichtung
  • Die ZIP-Datei enthält einen Ordner mit der Benennung “DB Version ….”:

Versionsordner.png
Mitgelieferter Umfang des Datenbankordners
  • Nach der Installation des OCT-Dienstes (z.B. “OCT_5.8.8.exe”) muss eine Datenbank erstellt, eingerichtet und für den Dienst registriert werden.


2.1. Datenbank erstellen

  • Melden Sie sich mindestens mit den Rechten ”db_creator” an einer SQL-Server-Instanz an.

Das Anlegen der Datenbank erfolgt…

  • …manuell im Management-Studio. Rechtklick auf den Knoten “Datenbank” & “Neue Datenbank”

    • Rechtsklick auf die neue Datenbank (Kontextmenü) - Eigenschaften - Optionen - Wiederherstellungsmodell = “Einfach”

  • …mit dem Skript “Create_Databases_OnPremises.sql”.

  • Daten & Dateien der SQL-Server-Datenbank sollten nach Möglichkeit auf einer schnellen SSD-Platte liegen.


2.2. Einrichten der Datenbank

  • Die Einrichtung einer neu angelegten Datenbank erfolgt über das SQL-Skript: “Setup_DB.sql”.

  • Der Prozess dauert einen kleinen Moment und erstellt komplett Tabellen und Logiken auf der vorher leeren Datenbank.

Achten Sie in dem geöffneten Abfragefenster (für das Setup-Skript) darauf, dass die korrekte Datenbank ausgewählt ist.


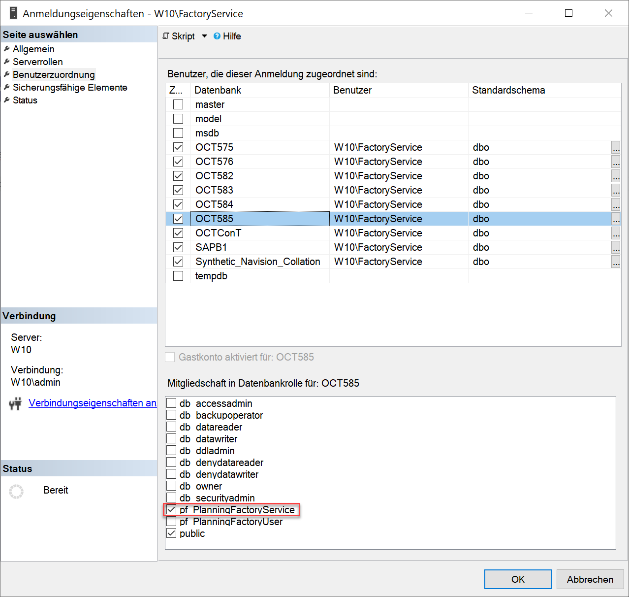
2.3. Berechtigung des Dienstbenutzers

  • Der in der Installation angegebene Dienstbenutzer muss nun die richtige Datenbankrolle für die soeben erstellte Datenbank bekommen:

AnmeldungenServiceUser.png
Der Dienstbenutzer ist hier “W10\FactoryService”
  • Über Anmeldungen - Rechtklick auf den Dienstbenutzer - Eigenschaften - Benutzerzuordnung - öffnet sich ein Menü für die Benutzerrollen auf den verschiedenen Datenbanken:

AnmeldungenServiceUser2.png
Rollenverwaltung des Dienstbenutzers
  • Der Dienstbenutzer benötigt ein Login auf dem SQL-Server und die Rolle "pf_PlanningFactoryService" in der gewünschten OCT-Datenbank.

Grundsätzlich würde OCT auch mit der Serverrolle “sysadmin” oder “db_owner”-Rechten in der OCT-Datenbank funktionieren. Aus Sicherheitsgründen ist das allerdings nicht zu empfehlen.


2.4. Registrieren der Datenbank in OCT

  • Öffnen Sie die die OCT Weboberfläche mit der definierten URL im Browser.

  • In den globalen Einstellungen des OCT-Dienstes muss ein Datenbankserver angelegt und die Datenbank dort registriert werden:

  • Anschließend öffnet sich über Datenbankserver - Rechtsklick auf den neu angelegten Datenbankserver - ein Kontextmenü.

  • Wählen Sie “Datenbank registrieren und geben Sie den korrekten Namen der zuvor erstellten OCT-Datenbank ein.

  • Speichern Sie die Änderungen ab.

Wenn alle Rechte, Rollen und Einstellungen korrekt gesetzt sind, sollte ihre registrierte Datenbank nun in dem Reiter “1.1. Serverliste” sichtbar sein.