Nach der 2. Installation "On-Premises" (des OCT-Dienstes) muss “On-Premises” nun eine Datenbank erstellt und eingerichtet werden.
1. Voraussetzungen
-
Im Kapitel 1. Systemvoraussetzungen sind alle notwendigen Voraussetzungen aufgelistet und erklärt. Für die folgende Einrichtung wird das Microsoft-SQL-Server-Management-Studio verwendet.
-
Nach dem Abschluss der 2. Installation "On-Premises" (des OCT-Dienstes) wird die OCT-Weboberfläche automatisch im Standardbrowser geöffnet. OCT ist über eine Verknüpfung auf dem Desktop erreichbar oder alternativ sollte ein Lesezeichen im Browser angelegt werden.
-
Die folgende URL (rot markiert) der OCT-Weboberfläche wird durch die Einstellungen https://saxess-software.atlassian.net/wiki/spaces/OH/pages/495616037#6.-URL-Einstellungen im Installationsassistenten bestimmt:
-
-
Typische Problemlösungen zu dem Thema finden Sie hier: FAQ - Einrichtung von OCT (allgemein)
2. Erzeugung einer OCT-Datenbank
Mit der Bestellung von OCT wird dem Anwender alles rund um die Einrichtung einer OCT-Datenbank, über einen Downloadlink oder direkt, als ZIP-Datei zur Verfügung gestellt:
-
Die ZIP-Datei enthält einen Ordner mit der Benennung “DB Version ….”:
-
Nach der Installation des OCT-Dienstes (z.B. “OCT_5.8.8.exe”) muss eine Datenbank erstellt, eingerichtet und für den Dienst registriert werden.
2.1. Datenbank erstellen
-
Melden Sie sich mindestens mit den Rechten ”db_creator” an einer SQL-Server-Instanz an.
Das Anlegen der Datenbank erfolgt…
-
…manuell im Management-Studio. Rechtklick auf den Knoten “Datenbank” & “Neue Datenbank”
-
Rechtsklick auf die neue Datenbank (Kontextmenü) - Eigenschaften - Optionen - Wiederherstellungsmodell = “Einfach”
-
-
…mit dem Skript “Create_Databases_OnPremises.sql”.
-
Der Name der Datenbank sollte “OCT” lauten oder die Datenbankverwendung spiegeln “OCT_Personal”, er sollte nicht mit der OCT Version assoziert sein und “OCT_5811” o.ä. lauten - nach einem Update hat die Datenbank sonst den falschen Versionnamen oder sie dürfen sie umbennen und alle Verbindungen ändern.
-
Daten & Dateien der SQL-Server-Datenbank sollten nach Möglichkeit auf einer schnellen SSD-Platte liegen.
2.2. Einrichten der Datenbank
-
Die Einrichtung einer neu angelegten Datenbank erfolgt über das SQL-Skript: “Setup_DB.sql”.
-
Der Prozess dauert einen kleinen Moment und erstellt komplett Tabellen und Logiken auf der vorher leeren Datenbank.
Achten Sie in dem geöffneten Abfragefenster (für das Setup-Skript) darauf, dass die korrekte Datenbank ausgewählt ist.
2.3. Berechtigung des Dienstbenutzers
-
Der in der Installation angegebene Dienstbenutzer muss nun die richtige Datenbankrolle für die soeben erstellte Datenbank bekommen:
-
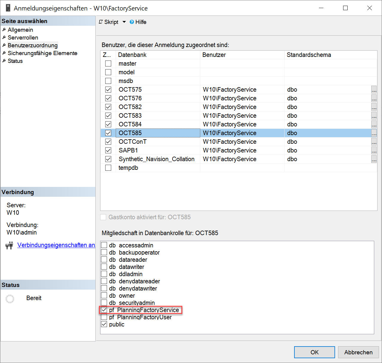
Über Anmeldungen - Rechtklick auf den Dienstbenutzer - Eigenschaften - Benutzerzuordnung - öffnet sich ein Menü für die Benutzerrollen auf den verschiedenen Datenbanken:
-
Der Dienstbenutzer benötigt ein Login auf dem SQL-Server und die Rolle "pf_PlanningFactoryService" in der gewünschten OCT-Datenbank.
Grundsätzlich würde OCT auch mit der Serverrolle “sysadmin” oder “db_owner”-Rechten in der OCT-Datenbank funktionieren. Aus Sicherheitsgründen ist das allerdings nicht zu empfehlen.
2.4. Registrieren der Datenbank in OCT
-
Öffnen Sie die die OCT Weboberfläche mit der definierten URL im Browser.
-
In den globalen Einstellungen des OCT-Dienstes muss ein Datenbankserver angelegt und die Datenbank dort registriert werden:
-
wählen Sie als Datenbankserver ID einen generischen kurzen Namen z.B. “PROD” oder “OCTDB” - er wird Bestandteil der URL und sollte später auch bei Updates / Serverwechsel konstant bleiben können, damit alle Links weiter funktionieren.
-
Anschließend öffnet sich über Datenbankserver - Rechtsklick auf den neu angelegten Datenbankserver - ein Kontextmenü.
-
Wählen Sie “Datenbank registrieren und geben Sie den korrekten Namen der zuvor erstellten OCT-Datenbank ein.
-
Speichern Sie die Änderungen ab.
Wenn alle Rechte, Rollen und Einstellungen korrekt gesetzt sind, sollte ihre registrierte Datenbank nun in dem Reiter “1.1. Serverliste” sichtbar sein.